Transfer RSTT Traces between systems with RSDATA
SAP RSTT (Recording System Trace Tool) is important for performance analysis in SAP BW systems. However, RSTT traces, CATT traces, and associated job data cannot be transported directly between systems, presenting challenges in multi-system landscapes. RSDATA provides an effective solution, enabling trace transfers across environments. This guide details a step-by-step process for transferring RSTT traces using RSDATA in SAP BW.
SETUP
For this guide, consider the following scenario:
- We have a two-system landscape: ZW1 (Development, represented in blue) and ZW2 (Production, represented in green).
- A SAP BW BEx query , ZDZPTS1VC01_R_00, was traced in the development system (ZW1) with a CATT trace, package name PERF_001. This package captures execution modes, including a scheduled daily trace job.

CATT Trace in development system ZW1.

Test Package PERF_001 in ZW1 with selection of PERF_001* traces.

This package executes the trace multi times for selected Aggregate Mode 6,3,7.

Test Job named PERF_001 executing daily.

Let’s dive into the RSDATA setup and trace transfer.
Exporting RSTT Trace Data Using RSDATA
Initiate Export from Transaction RSDATA:
In ZW1, navigate to Transaction RSDATA to create an RSDATA export transfer.

Use Local System to File Transfer as Transfer Path.

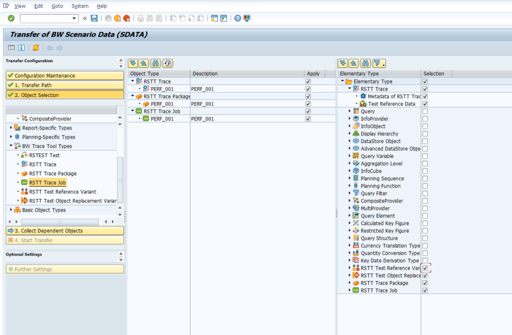
After selecting the package, proceed to collect the RSTT trace files. Within the export transfer, select the PERF_001 package and any associated CATT or job trace data that need to be transferred.

This process will compile the trace files and export them to the system file directory.



Ensure that the RSDATA export completes without errors, producing the necessary files in the file system. This package is now ready to be imported into ZW2.

This leads to exported files on file system

Importing RSTT Trace Data into the Production System (ZW2)
Setup Import in ZW2:
Log into the target system, ZW2, and open Transaction RSDATA.
Configure an import transfer that points to the exported file package on file system exported in previous step.

Use File on PC to System and select order you created before.

Use “Select all” to get all objects out of the file


RSDATA will compare the objects in ZW2 against the exported trace data, confirming the existence of all required elements (such as COMPUIDs and trace metadata).

After confirming compatibility, execute the import. RSDATA will insert the trace files and associated data into ZW2, readying it for further analysis or replication.

Go to RSTT and the imported CATT Trace, Test Package and Test JOB PERF_001 should appear.


Check TR ST13 BIIPTOOLS if the run is executed.

Conclusio
RSDATA is an invaluable tool for seamlessly transferring RSTT traces between SAP systems, bridging the gap in SAP BW’s trace transport limitations. It extends its utility beyond trace transfers, supporting additional scenarios such as RSTEST, test data records, and various trace types. By leveraging RSDATA, SAP BW users can efficiently replicate and analyze traces across system landscapes, enhancing performance insights and ensuring testing consistency. This method optimizes operational efficiency and enables more robust, transferable testing strategies across SAP landscapes.
